How Do I Reprint W2 In Quickbooks
How Do I Reprint W2 In Quickbooks - Reprinting a w2 in quickbooks may be necessary to retrieve previous or misplaced forms, and to ensure that employees have access to their. How do i reprint her a new one?
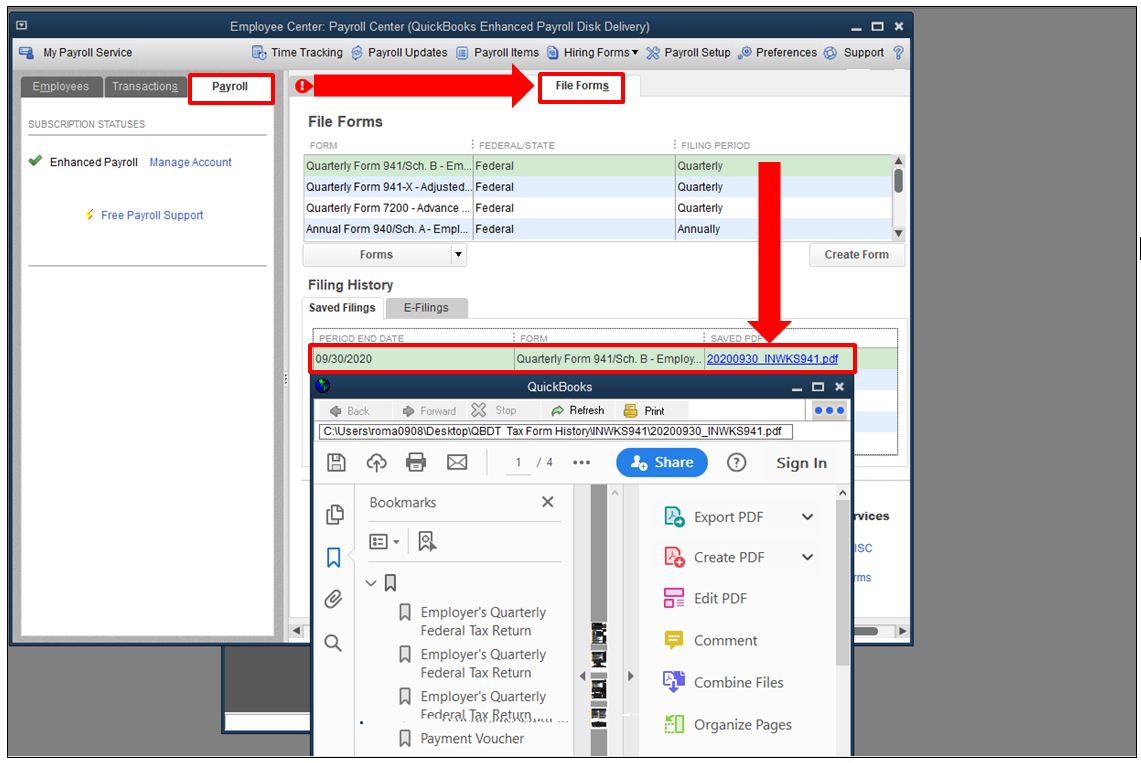
How do i reprint her a new one? Reprinting a w2 in quickbooks may be necessary to retrieve previous or misplaced forms, and to ensure that employees have access to their.
Reprinting a w2 in quickbooks may be necessary to retrieve previous or misplaced forms, and to ensure that employees have access to their. How do i reprint her a new one?
How to Print W2 forms in QuickBooks Desktop? by kerinapolardo Issuu
How do i reprint her a new one? Reprinting a w2 in quickbooks may be necessary to retrieve previous or misplaced forms, and to ensure that employees have access to their.
How To Reprint Checks QuickBooks Tutorial YouTube
How do i reprint her a new one? Reprinting a w2 in quickbooks may be necessary to retrieve previous or misplaced forms, and to ensure that employees have access to their.
Solved How do I reprint one w2?
Reprinting a w2 in quickbooks may be necessary to retrieve previous or misplaced forms, and to ensure that employees have access to their. How do i reprint her a new one?
Solved Print W2 forms
Reprinting a w2 in quickbooks may be necessary to retrieve previous or misplaced forms, and to ensure that employees have access to their. How do i reprint her a new one?
PPT How Do I Reprint W2 in QuickBooks? StepbyStep PowerPoint
How do i reprint her a new one? Reprinting a w2 in quickbooks may be necessary to retrieve previous or misplaced forms, and to ensure that employees have access to their.
How to print W2s in QuickBooks Online Payroll YouTube
How do i reprint her a new one? Reprinting a w2 in quickbooks may be necessary to retrieve previous or misplaced forms, and to ensure that employees have access to their.
Reprint W2 in QuickBooks by James Stark Issuu
Reprinting a w2 in quickbooks may be necessary to retrieve previous or misplaced forms, and to ensure that employees have access to their. How do i reprint her a new one?
Quickbooks A follow along guide on how to use it TechStory
Reprinting a w2 in quickbooks may be necessary to retrieve previous or misplaced forms, and to ensure that employees have access to their. How do i reprint her a new one?
I need to reprint last years W2's. Where are my old w2's kept?
How do i reprint her a new one? Reprinting a w2 in quickbooks may be necessary to retrieve previous or misplaced forms, and to ensure that employees have access to their.
Reprinting A W2 In Quickbooks May Be Necessary To Retrieve Previous Or Misplaced Forms, And To Ensure That Employees Have Access To Their.
How do i reprint her a new one?






